查看: 1004|回复: 4

[求助] 游戏一周多没玩头像队徽补丁都没了

[复制链接]
发表于 2025-2-8 14:06 | 显示全部楼层 |阅读模式
过年时候一周多没登游戏,这两天玩的时候头像和队徽都不显示了,新开游戏也不显示联赛补丁,存档也都看不到了。但是文件夹里的东西都在呢
大家有没有遇到这种情况如何解决?试过了卸载
发表于 2025-2-8 14:40 | 显示全部楼层
游戏默认设置的存档位置变了?改动过?有人动过你的电脑?
 楼主| 发表于 2025-2-8 14:41 | 显示全部楼层
zzlsos123 发表于 2025-2-8 14:40
游戏设置的存档位置变了?改动过?有人动过你的电脑?

如果是这种情况在哪里修改唉请问
发表于 2025-2-8 14:45 | 显示全部楼层
本帖最后由 zzlsos123 于 2025-2-8 15:51 编辑
zws7777 发表于 2025-2-8 14:41
如果是这种情况在哪里修改唉请问
更改完存档路径之后 不要马上点开始游戏或者读档 要关了游戏 然后在重新打开游戏 然后再设置里面清除缓存 重新读取 头像和皮肤

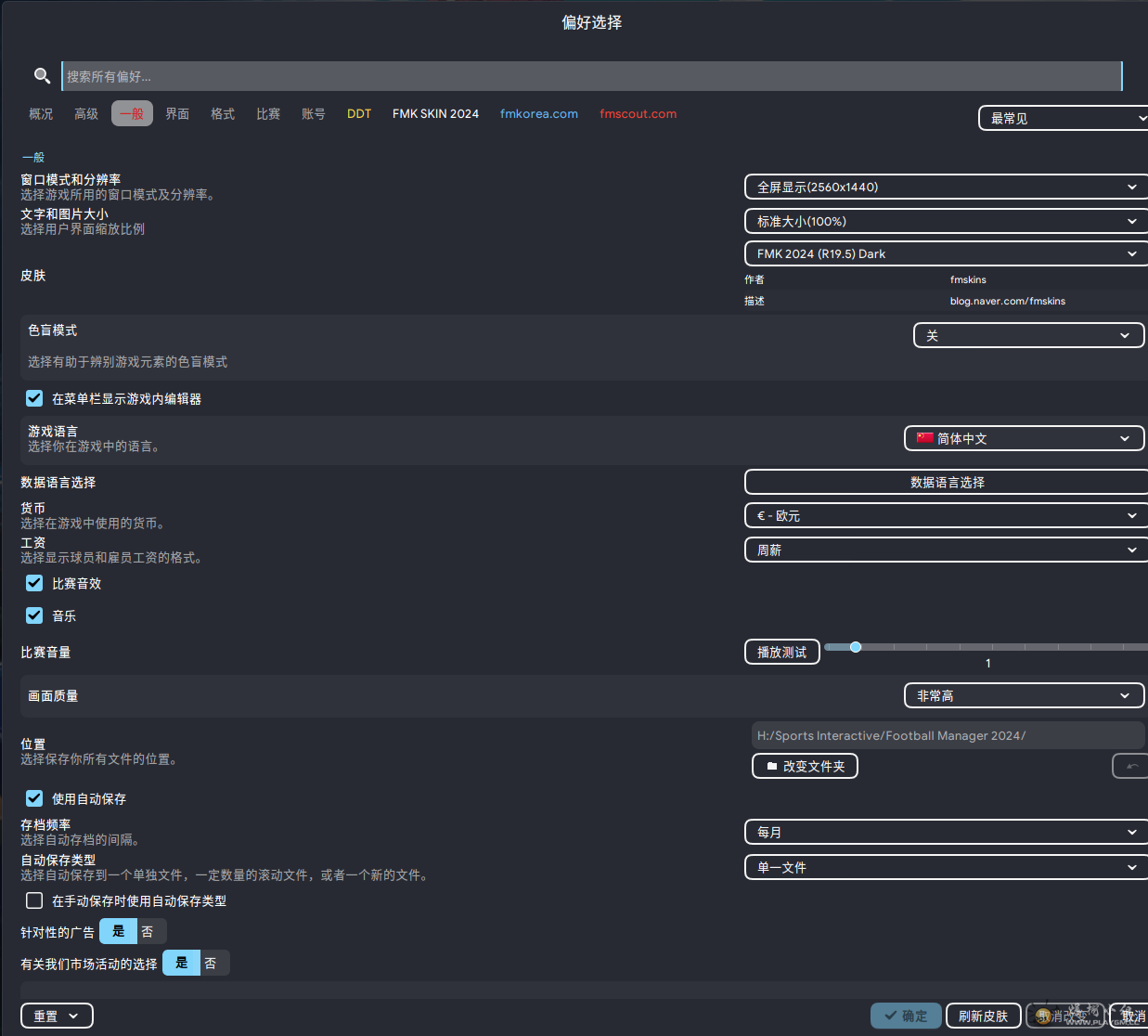
游戏默认是c盘的我的文档里面有存档文件夹 下面图是我的位置 设置的 因为我移动过存档 大概就是这种路径

34511.png
 楼主| 发表于 2025-2-8 16:30 | 显示全部楼层
zzlsos123 发表于 2025-2-8 14:45
更改完存档路径之后 不要马上点开始游戏或者读档 要关了游戏 然后在重新打开游戏 然后再设置里面清除缓存  ...

解决了感谢兄弟
您需要登录后才可以回帖 登录 | 注册

本版积分规则

小黑屋|Archiver|爆棚小组 PlayGM论坛

GMT+8, 2025-12-25 19:57 , Processed in 0.026691 second(s), 19 queries , Gzip On.

Powered by Discuz! X3.4

© 2001-2023 Discuz! Team.

快速回复 返回顶部 返回列表