查看: 4122|回复: 37

[求助] FM2023几个问题请教

[复制链接]
发表于 2023-9-19 23:22 | 显示全部楼层 |阅读模式
首先感谢能帮助解答的大佬,万分感谢。
我打了汉化包,队名已经修改过来,曼红终于改成曼联了,那不勒斯也更正过来了,所以我的看操作能力应该没问题。

问题:

1,在论坛找到了一些球员名字的纠正补丁,但是试了几个进游戏后都不行,无论读档还是从新开档,比如贝林厄姆,游戏里依然叫贝灵汉,现在国米的新前锋图拉姆,在游戏里头像照片(补丁)叫图拉姆,但是游戏里名字搜图拉姆依然搜不出来,想问一下是补丁没有更改吗?还是我的补丁打的不对,纠正名字这类的补丁是否需要重新开档才有效?

2,打了一些免伤之类的补丁,但是看介绍是需要从新开档后勾选需要的,但是没找到在哪里勾选这些补丁,也就是从新开档并未找到。

3,德国和小日子国家队球员数据不真实的问题,我打了补丁,从新开档后已经正常显示,没问题了,但是旧的档进去后还是不行,这里我看论坛说需要从新开档才可以,这里想问一下有没有办法可以让现有的档同步过去,主要现在的档呕心沥血,从新再来实在很纠结。

4,因为我是笔记本电脑,有的皮肤在100%的情况下显示不全,很别扭,调到85%就可以显示全,但是字体太小了,大佬们有没有适合笔记本电脑这种小屏幕的皮肤,或者有什么办法可以让屏幕适配一下的,感谢。
发表于 2023-9-20 01:05 来自手机 | 显示全部楼层
重新开档时的高级设置里勾选补丁,灰人问论坛题搜一下有教程的。我也用笔记本,一般皮肤调到95%就行,或者就搜低分辨率。Vince皮肤有低分辨率版本,只是不显示隐藏那些。
发表于 2023-9-20 06:23 | 显示全部楼层
1.2:数据库补丁需要开档勾选,没找到说明没放对位置或者开档时没注意
3.等到下次国家队征召就行了
4.只能自己试试各种皮肤
发表于 2023-9-20 08:42 | 显示全部楼层
2、补丁放对地方了吗?我的文档——Sports Interactive——Football Manager 2023——editor data,开档勾选就行了
屏幕截图 2023-09-20 083907.jpg
屏幕截图 2023-09-20 083849.jpg
 楼主| 发表于 2023-9-20 12:55 | 显示全部楼层
追风去 发表于 2023-9-20 06:23
1.2:数据库补丁需要开档勾选,没找到说明没放对位置或者开档时没注意
3.等到下次国家队征召就行了
4.只 ...

好的,感谢,我可以继续玩我的存档,等到下一次国家队比赛或者时间就能更新过来了是吧
 楼主| 发表于 2023-9-20 12:57 | 显示全部楼层
最北的城市 发表于 2023-9-20 08:42
2、补丁放对地方了吗?我的文档——Sports Interactive——Football Manager 2023——editor data,开档勾 ...

这个补丁不是放在游戏安装路径那个目录对吧,是放在截图这个文档的目录里,我进去还是没找到,存放的位置没问题吧
微信截图_20230920125202.png
微信截图_20230920125051.png
微信截图_20230920124656.png
 楼主| 发表于 2023-9-20 12:58 | 显示全部楼层
Lynch28 发表于 2023-9-20 01:05
重新开档时的高级设置里勾选补丁,灰人问论坛题搜一下有教程的。我也用笔记本,一般皮肤调到95%就行,或者 ...

好的,感谢,我去搜一下这个作者的皮肤试试,我没装核武,所以还真的不需要显示隐藏的东西
发表于 2023-9-20 13:13 来自手机 | 显示全部楼层
https://www.playgm.cn/forum.php?mod=viewthread&tid=915076&highlight=%BB%D2%C8%CB&mobile=2 灰人用这个方法解决就不用重新开档
 楼主| 发表于 2023-9-20 13:49 | 显示全部楼层
Lynch28 发表于 2023-9-20 13:13
https://www.playgm.cn/forum.php?mod=viewthread&tid=915076&highlight=%BB%D2%C8%CB&mobile=2 灰人用这个 ...

非常感谢,已经操作好了,等待下一次国际比赛日刷新看看,再次感谢
发表于 2023-9-20 16:15 | 显示全部楼层
zcjriver901230 发表于 2023-9-20 12:57
这个补丁不是放在游戏安装路径那个目录对吧,是放在截图这个文档的目录里,我进去还是没找到,存放的位置 ...

你是不是设置了用记事本格式打开fmf格式文件?不能这样做的
 楼主| 发表于 2023-9-20 17:57 | 显示全部楼层
追风去 发表于 2023-9-20 16:15
你是不是设置了用记事本格式打开fmf格式文件?不能这样做的

是的,请问需要改成什么打开方式呢
发表于 2023-9-20 18:02 来自手机 | 显示全部楼层
zcjriver901230 发表于 2023-9-20 17:57
是的,请问需要改成什么打开方式呢

不用打开它,放在那里游戏自己就会读取的。你把补丁重新下一遍试试。
 楼主| 发表于 2023-9-20 18:12 | 显示全部楼层
Lynch28 发表于 2023-9-20 18:02
不用打开它,放在那里游戏自己就会读取的。你把补丁重新下一遍试试。

好的,我从新下载一边,感谢回复
 楼主| 发表于 2023-9-20 18:32 | 显示全部楼层
Lynch28 发表于 2023-9-20 18:02
不用打开它,放在那里游戏自己就会读取的。你把补丁重新下一遍试试。

从新下载还是这样,会自动转化之前采取的方式
微信截图_20230920183119.png
发表于 2023-9-20 19:02 | 显示全部楼层
本帖最后由 追风去 于 2023-9-20 19:03 编辑
zcjriver901230 发表于 2023-9-20 18:32
从新下载还是这样,会自动转化之前采取的方式


你要在Windows设置里面清除fmf格式文件的打开方式(恢复默认打开方式),具体怎么设置得看你的系统型号,你自己百度一下吧。fmf格式的文件都是不能用常规方法打开的,需要fm官方的解压器
 楼主| 发表于 2023-9-20 19:21 | 显示全部楼层
追风去 发表于 2023-9-20 19:02
你要在Windows设置里面清除fmf格式文件的打开方式(恢复默认打开方式),具体怎么设置得看你的系统型号 ...

好的,我百度一下清除默认打开方式的办法,谢谢啦
 楼主| 发表于 2023-9-20 20:27 | 显示全部楼层
追风去 发表于 2023-9-20 19:02
你要在Windows设置里面清除fmf格式文件的打开方式(恢复默认打开方式),具体怎么设置得看你的系统型号 ...

下载了一个专用解压的,选择了文件,还是不行,已经放弃了,该windows设置百度上面太复杂了,实在整不懂了
微信截图_20230920202524.png
发表于 2023-9-20 20:54 | 显示全部楼层
zcjriver901230 发表于 2023-9-20 20:27
下载了一个专用解压的,选择了文件,还是不行,已经放弃了,该windows设置百度上面太复杂了,实在整不懂 ...


你不用执着于把fmf文件打开,放到正确的位置就能用,我说要用官方解压器意思是说如果你需要编辑fmf文件的话(比如原装皮肤),才需要用那个官方解压器。你现在不要纠结打开fmf文件了,先把你之前设置的打开方式取消了。
发表于 2023-9-20 20:56 | 显示全部楼层
zcjriver901230 发表于 2023-9-20 20:27
下载了一个专用解压的,选择了文件,还是不行,已经放弃了,该windows设置百度上面太复杂了,实在整不懂 ...

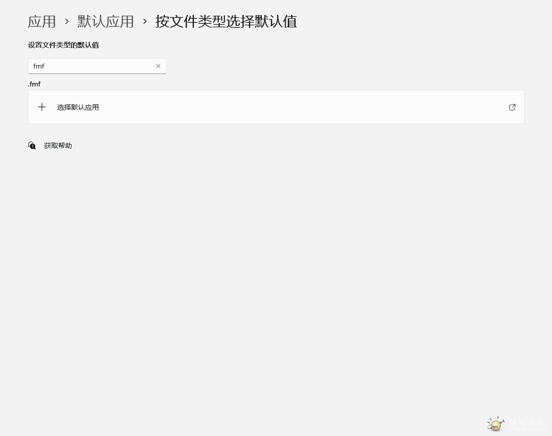
在这里设置打开方式,如果还不行就需要修改注册表了
Snipaste_2023-09-20_20-55-57.png
 楼主| 发表于 2023-9-20 21:23 | 显示全部楼层
追风去 发表于 2023-9-20 20:56
在这里设置打开方式,如果还不行就需要修改注册表了

好的,谢谢,我这个显示记事本了,所以应该只能用注册表改了,我百度一下注册表改
您需要登录后才可以回帖 登录 | 注册

本版积分规则

小黑屋|Archiver|爆棚小组 PlayGM论坛

GMT+8, 2025-12-24 04:11 , Processed in 0.031461 second(s), 19 queries , Gzip On.

Powered by Discuz! X3.4

© 2001-2023 Discuz! Team.

快速回复 返回顶部 返回列表